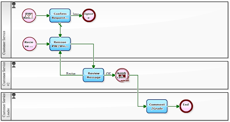
Websites whose members number in the millions usually have a system for reissuing passwords. This is the "forgot your password?" button that auto-sends a reissued password to your registered email address.
But if your company has only a few hundred members, and you are trying to make a name as a provider of great customer service, you will want to handle each case with attention. (And to record each incident.)
To be honest, working in customer service is not the most exciting job. If leaders are willing, it might be a good idea to implement a system for boosting motivation of customer service employees with a "best practice award." (This should automatically increase knowledge reuse.)
By the way, if you are pulling your hair out over how to confirm member identity by phone, one advisable method is to make an outbound call to the registered phone number and ask for the member's date of birth and/or secret question (although this will depend on the type of service offered).

